P/390 Information
@8F9E.ADF
- IBM S/390 Microprocessor Complex (P/390)
p3902021.zip
PC Server S/390 (P/390) Fixpack 2.2.1
p3902033.zip
PC Server S/390 (P/390) Fixpack 2.3.3
p390dgs.zip
PC Server 500 S/390 (P/390) Diag Fixes
195-343
500 System/390 8641-MYC: Two Computing Environments in One
196-132
Hardware Withdrawal: IBM PC Server 500 System/390
196-052
IBM PC SERVER 500 S/390 Enhancements
S/390
CMOS server I/O: The continuing evolution TEXT
P/390
FAQ
PC
SERVER 500 SYSTEM/390 PERFORMANCE
IBM
PC SERVER SYSTEM/390 QUICK PRODUCT GUIDE:
The last Server 500 Specific P/390
Quickref
P/390
Home Page Welcome to the P/390 Development Home Page.
P/390
Links (thanks, Gilbert!!!) These are
for people that actually USE the P/390... (Unlike me..)
P/390 Processor, Front
P/390 Processor, Rear
96MB Memory Daughter Card, Front
(away from P/390)
96MB Memory Daughter Card, Rear
(towards P/390)
P/390 Processor,
Front
P2 Memory Daughtercard connector
U1 Bootstrap PROM
U2 P/390 CPU
U4,18 Key Array
U10 SRAM |
U146 MCA Interface
Y1 25.0000 MHz osc
Y2 40.0000 MHz osc
Y3 70.125 MHz osc
0 |
MCA Interface is the "Mistral" chip, 92G9317
Both processors have an eight-megabyte local program store
(LPS) (or memory). The bridge chip also attaches to a memory controller
chip that provides access to a 16-megabyte local data store (LDS) (or memory)
and provides a connection to the ENTR and ATM logic. Several programmed
logic devices (PLDs) are used to convert bus protocols, arbitrate bus access,
and control flash memories.
The MCA EN/TR adapter contains two independent front-end
chip sets that drive two independent Ethernet or token ring ports. Each
port can be independently configured as either Ethernet or token ring,
but not both at the same time. The front-end chip sets, with the exception
of the TEMPL chip from National Semiconductor, are designed and manufactured
by IBM. An IBM microchannel (MC) bus is provided by a bus controller chip
called Battenkill, and this bus connects to a Garrison chip in the ENTR
front-end logic. The Garrison chip converts the microchannel bus to an
internal bus used by the rest of the ENTR front-end chip set. This internal
bus connects to flash memory and to the MPC chip. The MPC chip contains
an embedded special-purpose processor that handles the media access control
(MAC) frames and moves the logical link control (LLC) frames. Attached
to the MPC chip are the TEMPL and Atomic chips. The TEMPL chip supports
the Ethernet physical layer defined by IEEE 802.3 and operates at 10 megabits
per second. The Atomic chip supports the token ring physical layer defined
by IEEE 802.5 and operates at 16 megabits per second.
P/390 Processor, Rear
Original scans by Tim Clarke (from the land of warm beer)
Microprocessor Complex
The P/390 processor is a single chip on the card. The
processor has approximately 220K gates and uses 420 signal pins of the
647-pin mount. (The other pins are used for power and grounds.) It has
32KB of control storage and uses horizontal microcode with 136 bits per
word. Internal data flow is 64 bits wide. The basic P/390 adapter has 32
MB storage.
The P/390 adaptor contains its own timing circuits, and
its clocking is independent of the Server. The current P/390 contains a
71 MHz clock that is divided into a four-phase clock of approximately 17.7
MHz. Different S/390 instructions require different numbers of clock cycles
to complete, but the average performance is approximately 4.5 S/390 processor
MIPS. An important design goal was to avoid any modifications to OS/390
(or any other S/390 operating system used with the system). The key to
doing this was to move all I/O operations to the OS/2 side of the system.
No modifications are required for OS/390 to run on this system, although
some reconfiguration may be appropriate.
The P/390 microprocessor is a single chip. It is controlled
by microcode that is loaded when the P/390 subsystem is started. The P/390
processor (through hardware and microcode) implements the full S/390 subchannel
architected interfaces; that is, a S/390 program can issue all the defined
I/O instructions and work with the control blocks associated with these
instructions. The subchannel control blocks (as used in all System/390
platforms) are the link between the S/390 processor and the OS/2 support
programs.
32MB or 96MB P390 Memory Daughter Card
96MB
Daughtercard, Front (away from P/390)
96MB Memory
Daughtercard, Rear (towards P/390)
The S/390 Microprocessor Complex consists of a P/390 Processor
Card and an optional P/390 32MB (expands P/390 memory to 64MB), or P/390
96MB Memory Card (expands P/390 memory to 128MB) attached to the P/390
Processor Card. When a daughter card is used, the storage is interleaved.
The 32MB storage on the S/390 processor card is not the “first 32MB.”
When the processor card is installed with a memory card attached,
the voltages for the memory card are provided by the system-board slot
adjacent to the slot occupied by the processor card. Together the P/390
Processor Card and a P/390 32MB, or P/390 96MB Memory Card occupy two adjacent
slots on the system board.
Each of the two sides (OS/2 and P/390) has its own dedicated
memory and this cannot be shared with the other side. The daughter card
requires a Micro Channel slot; it uses the slot for power and ground connections,
but does not transfer data through the Micro Channel.
P/390 Block Diagram
Limits of the P/390 Complex vs. a S/390 System
While the S/390 instructions execute natively on a dedicated
CMOS chip on the S/390 Microprocessor Complex, the execution of the S/390's
I/O is handled by OS/2 Device Managers and Device Drivers. The PC
Server S/390 does not have the ability, for example, to support multiple
"channels" attached to the same physical device. This capability
exists and is exploited in standard S/390 systems. In this implementation,
S/390 devices (tapes and printers) are either channel attached (via S/370
Channel Emulator/A) or emulated on PC devices in a manner that is transparent
to the S/390. While this creates an environment with many exciting
options for I/O attachment and support, use of the server's I/O resources
requires workload planning to achieve good results.
Other limiting factors:
o S/390 functions not supported: ESCON (R), PR/SM
(TM), Parallel Sysplex, Coupling Links, Integrated Coupling Migration Facility,
Sysplex, Sysplex Timer (R) (ETR), Concurrent PR/SM Maintenance, Dynamic
Reconfiguration Management, Vector Facility, Expanded VF Instructions,
SIE I/O Assist, Asynchronous Pageout Facility, ICRF, and Asynchronous Data
Mover Facility.
o The PC Server S/390 does not attach to S/390 DASD.
o VM/ESA provides guest support; however, there is
no multiple high-performance guest support provided. Only one guest
can run as V=R, additional guests must run as V=V with some performance
degradation; V=F is not supported. This does not effect CMS guests.
Can the P/390 processor card be run as a Microchannel
adapter?
A: It might work, but it is not available as a separate adapter card.
Notice that we said it might work. A P/390 system is complex, with OS/390
(or VM or VSE), OS/2 or AIX, a heavily-loaded disk subsystem, rather complex
device emulation routines, and (often) external connections to “real” S/360,
S/370, and S/390 devices. Developing and supporting this in a few, well
defined environments enables IBM to provide a stable, supportable product.
Attempting to build, test, debug, and support the same functions on the
full range of all possible Micro Channel systems (and all the potential
adapters these might use) is an unreasonably large job.
Can I write my own device managers?
A: Yes, but it is not a trivial job. Information is found in two ZIP
files contained in the P/390 subsystem diskettes. The files are AWSDEV.ZIP
and AWSDMEX.ZIP. (Another ZIP file, PWSPOWER.ZIP, is concerned with managing
a multiprotocol adapter; this is not relevant to OS/390 usage.) Device
managers are written in C (or C++ or PL/I) or Intel assembly
language. Examples and descriptions of both methods are provided.
Can I install multiple P/390 adapter cards
and create an MP system?
A: Multiple P/370 (not 390) adapters have been installed in a single
server, but only for specialized demonstrations. This does not produce
an MP system because memory and interrupts are not shared among the adapters.
At this time, this is not a practical solution for anything, and it is
not supported by IBM.
You cannot use a Micro-Channel P/390 with the PCI S/390 Parallel Channel
Adapter. The "bridge" chips used in combo systems don't support busmaster
transfers between adapters of different bus types.
A Micro-Channel version of the AWSICE adapter exists, but is only available
in selected OEM environments. The Micro-Channel AIB is the same as the
PCI AIB, except for a different back-plate. However, a Micro-Channel system
requires a Micro-Channel ARTIC adapter, which is entirely different from
the PCI ARTIC.
PCServer500 - Features
(S/390)
PCServer500 - Documentation
And Manuals (S/390)
PCServer500 - Machine
Check Error Messages (S/390)
PCServer500 - POST
(S/390)
Product
overview (S/390)
The IBM PC Server 500 System/390 is a PC Server 500 (see
-- Heading 'PCS500' unknown --) with an IBM S/390 Microprocessor Complex
(see 'Locations´ ) installed. The S/390 Microprocessor Complex and
S/390 programs provide the hardware and software required to run 390-based
applications on the PC Server 500 System/390.
Configuration
(S/390)
In addition to the configuration program for the Server
500 (see 'Configuration (Server 500)´), a configuration program is
provided for configuring the S/390 Microprocessor complex (see 'Microprocessor
Complex Configuration (S/390)´).
The Server 500 Configuration Program requires the following
information for each card (adapter) and device installed in the computer.
- .ADF ) and .DGF files. (Normally found on the
option diskette for
the card or device
and must be installed on the default drive.)
- Device driver statement in config.sys file. (Required
for computer to
load necessary files
required to support card or device.)
Note The device driver statement
for the P/390 card should be the last statement (last line) in the config.sys
file.
Microprocessor
Complex Configuration (S/390)
Microprocessor Complex Configuration (S/390) After the
S/390 Microprocessor Complex has been successfully initialized, the S/390
Configuration program can be accessed by clicking on the 390 (370) Configuration
Icon in the System/390 (System 370) Group on the OS/2 Desktop. See 'Icons
(System/390)´.
The Configuration program is a menu driven program
that provides two main functions.
It allows you to describe the mapping between the
input/output (I/O) devices available on the PC Server System/390 and the
System/370 I/O devices they emulate. See 'Device Map´.
It provides an easy way for Virtual Machine/Enterprise
Systems Architecture (VM/ESA) users to create and maintain new VM userids
on the PC Server System/390 and minidisks associated with these userids.
Changes are made to the system configuration by changing
the values in the data menus.
The following example of reading a 9336 DASD summarizes
how the 370 I/O subsystem emulates I/O operations on the PC Server System/390.
1. 390 OS does a system I/O instruction to real device
100.
2. The 390 Licensed Internal Code (LIC) passes all
I/O instructions to
the 370 I/O
subsystem running on the PC Server Processor Complex.
3. The 370 channel emulator executes the 370 channel
program and
passes the request
to the device manager that claims that range of
devices in DEVMAP.
In this example, it would be an fixed block
architecture (FBA)
device manager.
4. The FBA device manager gets the request for device
100. It looks in
the DEVMAP entry for
device 100 to fill out the OS/2 file name for
9336 device 100. The
device map points to the OS/2 file that
emulates the 370 disk
drive, for example, D:\VM\MAINT.191 for a
VM system or D:\VSDISRES.140
for a virtual storage extended (VSE) system.
5. A request is issued to OS/2 to read the
data from the OS/2 file name
MAINT.191 in
the \VM directory of disk drive D: or from the OS/2
file name DOSRES.140
in the \VSE directory of disk drive D:/
6. OS/2 issues the request for the data to
the PC Server device
containing disk
drive D:
7. The data is passed back up the line until
it is presented to the
requesting VM
or VSE program.
The Configurator requires the following four files to operator
correctly. (For information on the content of these files, refer to the
Introducing the PC Server 500 System/390L manual (Form Number GC24-5717-00)
supplied with the computer.
- DEVMAP.xxx
- DMKRIO.ASM
- DMKSYS.ASM
- USER.DIR
Error
Reporting (S/390)
The S/390 Microprocessor Complex uses the following methods of error
reporting.
POST Error 165 (configuration) If this error is displayed and
the P/390 card does not appear on the installed devices list, it is an
indication that one or more of the following problems exist:
- Missing or bad .ADF or .DGS files
- Missing or incorrect statement in the config.sys
file. (The statement for the P/390 should be the last line in the config.sys
file.)
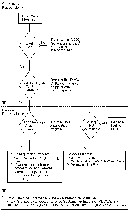
Dialog Box (Machine Check Errors) If an error is detected during or
after initialization of the P390 card, a Dialog Box with a Machine Check
error is displayed. If this occurs, run the P/390 Diagnostic and Option
diskette. For a list of common Machine Check errors, see 'Machine Check
Error Messages.´
AWS Error Log Contains ASKI test information about failures that
occurred during operation. Located in the P390 subdirectory on the hard
disk drive (path = C:\P390\AWSERROR.LOG ), this file can be edited with
a text editor.
Diagnostic
Flow Chart (S/390)
Device
Managers (S/390)
The PC Server System/390 supplies several device managers
to support emulation of 370 I/O devices. The device managers are OS/2 applications
that are started when S/390 Microprocessor Complex is IPL'ed with a device
map containing device definitions that use the device managers.
Each device manager is identified by name
on the PC Server/390 Configuration screen that is used to perform device
mapping. See 'Microprocessor Complex Configuration (S/390)´. (Do
not confuse this configuration program with the PC Server 500 Configuration
program.)
The following is a list of device managers and their function.
Note For detailed information
about device drivers, refer to the Introducing the PC Server 500 System/390L
manual (Form Number GC24-5717-00) supplied with the computer.
|
Device Managers Name
|
Function
|
|
AWSCDK
|
Count Key Data (CKD) DASD Emulator
|
|
AWSDEV
|
General interface for device drive emulation of 370
|
|
AWSFBA
|
Fixed Block Architecture (FBA) DASD Emulator
|
|
AWSICA
|
Integrated Communications Adapter (ICA) support
|
|
AWSOMA
|
Optical Media Attach
|
|
AWSPCSRV
|
AWSPOSDD Supports dynamic POS mode of AWSICADD
|
|
AWSSTART
|
Starts 7432 managers under OS/2
|
|
AWSSTOP
|
Stops 7432 managers under OS/2
|
|
AWSTAPE
|
3803/3420 Emulator
|
|
AWSTFA
|
Transparent File Access (VM)
|
|
AWSWAIT
|
Waits for 7437 managers to start under OS/2
|
|
AWS2540
|
2540 Card Reader Emulator
|
|
AWS2703
|
2703 Emulator
|
|
AWS2821
|
Printer Manager
|
|
AWS3172
|
3172 Local Area Network (LAN) Gateway (SNA)der OS/2
|
|
AWS3215
|
OS/2 Typewriter Keyboard Emulator
|
|
AWS3274
|
3274 Control Unit Emulator (non-SNA)
|
|
AWS5080
|
5080 Driver
|
|
AWS9346
|
SCSI Quarter Inch Tape Drive Manager
|
|
AWSC370
|
S/370 Channel Emulator Device Manager
|
|
LAN3088
|
3088 Emulation over a LAN
|
|
LAN3274
|
LAN 3270 sessions (non-SNA)
|
|
LAN3172
|
3172 LAN channel Station for transmission control protocol/internetprotocol
(TCP/IP) (VM)
|
|
LAN3172
|
3172 LAN channel Station for transmission control protocol/internetprotocol
(TCP/IP) (VM)
|
Software/Diagnostics
(S/390)
Note
Knowledge of System/390 and CP/390 architecture is essential
to the proper use of these processor control functions. Information about
System architecture is found in IBM Principles of Operation, GA22-7201.
VM/ESA and VSE/ESA use the same problem determination
tools on the PC Server/390 for debugging 390 operating system and applications
problems as they do on 390 mainframe systems.
Standard OS/2 debugging tools can be used to assist with
problems with the 390 environment on the PC Server/390 since many of the
functions use OS/2 facilities and PC Server devices. The 390 Processor
Complex Programs also have the following tools for controlling and debugging
the system.
|
390 Manual Operations
|
Provides the function of the 390 hardware consoleas on mainframe
systems.
|
|
390 Status Window
|
Displays the processor status word (PSW) and currentstatus of the
390 processor.
|
|
390 I/O Trace
|
Used to trace I/O request between the 390 processor andits I/O
subsystem. The trace can be selected by device and can be writtento an
OS/2 file. It can also be displayed in a Presentation Manager windowby
selecting the 390 I/O trace icon. (See 'Icons (System/390)").
|
|
Snap Shot Dump
|
Creates a binary file of the I/O subsystem to be usedby IBM support
personnel during problem determination. This program isselected by clicking
on the Snap Shot Dump icon.
|
Microprocessor Complex Diagnostics (S/390)
The IBM P/390 Advanced Diagnostics and Options Diskette contains
the programs used to test the S/390 Microprocessor Complex installed in
the computer, and the ADF and DGF files required for configuration. To
run the S/390 Microprocessor Complex Diagnostics programs, see 'Advanced
Diagnostics and Options Diskette (S/390).´
Advanced Diagnostics and Options Diskette (S/390)
The Advanced Diagnostics and Options Diskette is a self-booting
diskette that contains the P/390 diagnostic programs. The diagnostic programs
are designed to be used with the diagnostic diskette and diagnostic information
in the IBM PS/2 Hardware Maintenance manual for the computer you are servicing.
The results of the diagnostic tests are reported as a success or failure.
To run the P/390 diagnostic programs, do the
following.
Note
First run the diagnostics program for the computer
you are servicing. If the P/390 card is recognized by the configuration
program (the P/390 appears on the installed devices list), the diagnostics
program will instruct you to run the P/390 Diagnostics and Option diskette.
If the P/390 card is not recognized by the configuration program (does
not appear on the installed devices list), go to 'Error Reporting (P/390)´.
1. Power-off the computer; then power-off all external devices.
2. Insert the P/390 Diagnostics and Option diskette into drive
A.
3. Power-on all external devices; then power-on the computer.
4. When the Main Menu appears,
a. Select2
b. After the information message, press Enter.
c. Select E to run the diagnostic programs
with expanded messages.
The diagnostic program will
test the adapter and terminate with the
message "P/390 in slot X
successfully passed all tests, or a failure
message that includes an
error message and error code. The error
message will identify the
failing FRU.
d. If a failure message is displayed, it identifies
the failing FRU(s) as:
1. The adapter card, excluding
the memory card
2. The memory card
3. Both the adapter card
and the memory daughter card (when the failure can't be isolated).
e. Record the error code and replace the identified
FRU.
Initialization
(S/390)
To Initialize (start) the S/390 Complex, click on the
IPL 390 (370) Processor icon in the System/390 (System/370) Group on the
OS/2 Desktop.
OS/2
Desktop Icons Explained (S/390)
The system/390 (system /370) located in the OS/2 Desktop contains:
|
IPL 390 (370) Processor
|
Starts the S/390 Microprocessor Complex programs
|
|
End 390 (370) Processor
|
Stops the S/390 Microprocessor Complex Programs
|
|
390 (370) Configuration
|
Starts the 390 (370) Configurator program
|
|
390 Manual Operation
|
Debugging tool see "Software Facilities" (ServerSystem/390)"
|
|
370 I/O Trace
|
Debugging tool see "Software Facilities (Server System/S390)"
|
|
370 Snap Shot Dump
|
Debugging tool see Software Facilities (Server/390)"
|
PC Server S/390 optional
features:
o S/370 Channel Emulator/A Adapter
A Micro
Channel adapter, which emulates the operation of an S/370 and S/390 channel.
This adapter can be used to attach most S/390 I/O devices and/or
controllers, except DASD, to the PC Server S/390.
Question:
I have a P/390 machine with a S/370 channel (POSID E014) in Slot
4. I have run automatic configuration after installing the card.
The IO Buffer Location is forced to "PROGRAMMED
64K > 1M" and shows as a conflict. Saving the configuration then booting
the machine with the chan370 statements in CONFIG.SYS result in the card
being detected but disabled.
How can I fix this?
Answer: The proper way to configure the S/370 channel card is
to let the server autoconfigure on its own. Selecting the auto-config option
is *not* the same.
1.Make sure the ADF file you are using for the S/370
channel card is the one from the P/390 disk, don't use the one that came
with the S/370 channel card itself. (That one has some options that
are incompatible with the P/390. It sounds like you were using the right
ADF, I just mention this in case somebody else is browsing this in the
archives.)
2.Remove the card from the machine and go through
configuration.
3.Shutdown the machine and re-install the S/370
channel card.
4.Power up the machine and when it asks if you want
to autoconfigure say 'yes'.
5.Then when you look at the S/370 channel configuration
it should be
OK. You can make changes
at this point (to the interrupt level, for
example, or to other adapters)
and save them and all will be fine. Its
just the initial 'forced'
autoconfiguration that does something unique
that can't be reliably done
any other way/time.
You may be able to get it to work by moving other cards,
etc. but this is the only 'sure' way to do it
Configuration
Structure (S/390)
The following illustration shows the hierarchy of menus in the PC Server
System/390 Configurator. Online help is available for most of the menus.
9595
Main Page
|